- Subscribe to RSS Feed
- Mark as New
- Mark as Read
- Bookmark
- Subscribe
- Printer Friendly Page
- Report Inappropriate Content
I'm Forrest Falk, a ServiceNow Certified Master Architect (CMA). This is a post in a series where I share practical insights from a CMA’s perspective and show how to build a custom skill that you can trigger with a UI Action. If you want to view the previous series on how to create the skill itself, please check out the links below. Feel free to comment below with any questions or suggestions.
Check out the previous posts in the previous series to create a custom skill:
- Creating a Custom Skill with Now Assist Skill Kit - Part 1
- Creating a Custom Skill with Now Assist Skill Kit - Part 2
- Creating a Custom Skill with Now Assist Skill Kit - Part 3
- Creating a Custom Skill with Now Assist Skill Kit - Part 4
In the previous post we just got to the Evaluate phase of the “Creator Flow” for creating a custom Now Assist Skill Preview below.
We will need to finalize and publish it so we can activate it in the Now Assist Admin panel. To publish the skill, first open the skill in Now Assist Skill Kity (NASK). Then we need to finalize our prompt. Click the “Finalize prompt” button right above the prompt in NASK.
A popup will ask if we are sure we want to finalize, click “Finalize prompt” on the popup window.
Now that our prompt is finalized click the “Publish” button on the top right of the skill. Another popup window will appear. Click the box next to our finalized prompt, should be V1 if this is our first one and click “Publish”. You should now have a success message.
Now let’s work on adding an UI Action to trigger our new skill. On the top click the “Skill settings” tab.
Under the “Skill settings” on the left, click “Deployment settings” on the bottom. Here you can select how you want to deploy your custom skill.
For this use case, click “UI Action” and select the Incident table.
Click “Create UI Action” and you should see a link appear for the UI Action. Go ahead and click the link to open the UI Action.
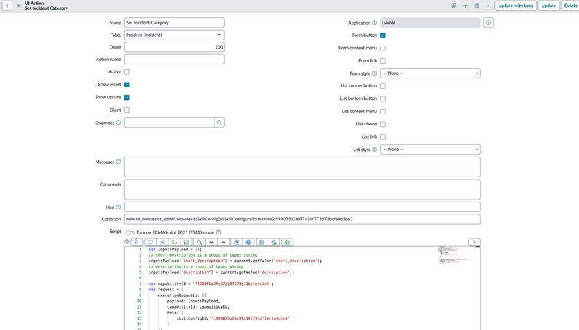
You should now see the “Set Incident Category” UI Action it created. Note the name will be whatever you named your skill.
Click the “Active” checkbox to make the UI action active and then click “Update” at the top.
Join me in part 2 below to continue working on triggering our custom skill via UI action. Next, we will work on activating our skill in Now Assist Admin module so it will appear on the Incident form.
Continue to part 2 here: How to Trigger a Custom Now Assist Skill via UI Action - Part 2
You must be a registered user to add a comment. If you've already registered, sign in. Otherwise, register and sign in.
