Assistance Needed: Export Emails as PDF from Incident Form
- Mark as New
- Bookmark
- Subscribe
- Mute
- Subscribe to RSS Feed
- Permalink
- Report Inappropriate Content
2 hours ago
Hi,
I would like to create an “Export Email” button on the Incident form (under the Email tab, as shown in the attached screenshot).
When the button is clicked, it should download a single PDF file that includes:
All email communications
Subject
Email body
Attachments
Could you please suggest the best approach to implement this? Any guidance would be greatly appreciated.
Thanks in advance.
- Mark as New
- Bookmark
- Subscribe
- Mute
- Subscribe to RSS Feed
- Permalink
- Report Inappropriate Content
an hour ago
you can create a Related List Action on that Emails table and it should be seen only when parent table is incident
Make it server side and use PDF Generation API to create pdf file and attach to incident record
you can use PDF Generation API
check this link which has script from Piyush
Generate PDF file for catalog variables and attach it to RITM
Generate PDF and attach to the record
💡 If my response helped, please mark it as correct ✅ and close the thread 🔒— this helps future readers find the solution faster! 🙏
Ankur
✨ Certified Technical Architect || ✨ 10x ServiceNow MVP || ✨ ServiceNow Community Leader
- Mark as New
- Bookmark
- Subscribe
- Mute
- Subscribe to RSS Feed
- Permalink
- Report Inappropriate Content
41m ago
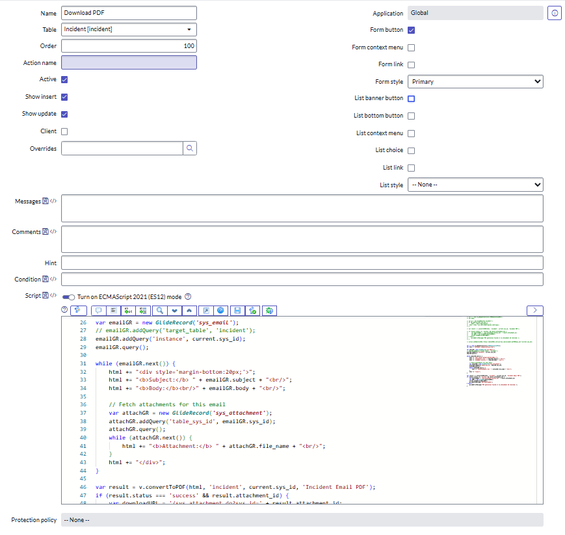
Hello @mania ,
I didn't get specifically where you wanted the ui action !
However I configured it, according to your requirement it is downloading the pdf including subject, body & attachments..
UI Action ->
Script :
var v = new sn_pdfgeneratorutils.PDFGenerationAPI();
var html = "<h2>Email Communications</h2>";
var emailGR = new GlideRecord('sys_email');
// emailGR.addQuery('target_table', 'incident');
emailGR.addQuery('instance', current.sys_id);
emailGR.query();
while (emailGR.next()) {
html += "<div style='margin-bottom:20px;'>";
html += "<b>Subject:</b> " + emailGR.subject + "<br/>";
html += "<b>Body:</b><br/>" + emailGR.body + "<br/>";
// Fetch attachments for this email
var attachGR = new GlideRecord('sys_attachment');
attachGR.addQuery('table_sys_id', emailGR.sys_id);
attachGR.query();
while (attachGR.next()) {
html += "<b>Attachment:</b> " + attachGR.file_name + "<br/>";
}
html += "</div>";
}
var result = v.convertToPDF(html, 'incident', current.sys_id, 'Incident Email PDF');
if (result.status === 'success' && result.attachment_id) {
var downloadURL = '/sys_attachment.do?sys_id=' + result.attachment_id;
var gURL = new GlideURL(downloadURL);
action.setRedirectURL(gURL);
gs.addInfoMessage('PDF downloaded');
} else {
gs.addErrorMessage('PDF generation failed or no attachment ID returned.');
}
If my response helped mark as helpful and accept the solution.

